NoSQL vs SQL: Choosing the Right Database

An in-depth look at SQL vs NoSQL. Learn the 5 critical differences in structure, scalability, and use cases to choose the best database for your needs.

Articles •  by Edwin Sanchez  • December 05, 2025

Back in 2019, I was deep into reading about SQL vs NoSQL. Everyone had an opinion. Some were SQL diehards. Others went NoSQL. Some… well, they didn't know what to do.

As a C# dev, I liked how NoSQL felt closer to the way I worked with objects. Less friction. I liked my new toy. But blog posts sounded like friendly advice…And then? The "NoSQL is the one database to rule them all" turned out to be marketing hype.

So, the impedance mismatch that it solved? Crazy new problems popped up. Analytics and reports became harder. I forced it, but speed was the problem. In the end, I moved back to SQL. Until a few years later, something came up. So, I thought, "This could be 'it'!"

This guide? No hype. Just a clear look at SQL, NoSQL, and the other "type" I found years later.

What is SQL?

SQL, or Structured Query Language, is a programming language for storing and managing relational databases. It's the old reliable, been around for decades, and still powers a ton of apps you use every day.

A SQL database uses a predefined, structured schema. This means data has rules. You set these rules as a developer, like a blueprint that it must follow. These rules will make sure your data is clean and your users can trust it.

Understanding the Relational Model

Imagine a giant spreadsheet. That's how SQL stores data: tables are like Excel sheets with rows and columns. An SQL database is like an Excel workbook – a collection of tables.

Each table has a clear structure, or schema, and relationships are tied together using primary keys and foreign keys. It's like having a family tree — you always know who's connected to who.

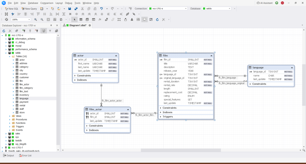
Below is a MySQL database with four tables and their relationships using primary and foreign keys:

SQL database diagram

What Makes SQL Good

So, why does SQL rock when things get serious?

ACID Compliance

ACID compliance keeps transactions safe. It stands for…

  • Atomicity – all or nothing, meaning when part of a transaction fails, everything else fails. That's one way to make your data clean.
  • Consistency – no weird half-done data.
  • Isolation – transactions don't step on each other. It means that when someone else is updating a row you want to update, you wait for your turn.
  • Durability – once it's saved, it stays saved – no disappearing acts.

Powerful Querying and Analytics

SQL lets you ask really complex questions about your data. That's what a language should do. Joins, subqueries, window functions — they're all built in. They're good for reports, dashboards, and analytics where you need precise, filtered, and summarized data.

Example: finding your top 10 customers by revenue last quarter with one query.

Strong Data Integrity and Constraints

You can enforce rules at the database level. For example, you can use a NOT NULL column so empty data can't sneak in. Then, you can use a UNIQUE constraint so you don't write the same things twice. And you can also add a FOREIGN KEY so your table relationships are tight.

This keeps bad data out of your system.

Standardized Language (SQL is Everywhere)

SQL is portable across databases (well, almost). Sure, each database flavor added something in the language, but the core SQL syntax is universal. If you know SQL, you don't have to start from scratch when you move between MySQL, PostgreSQL, Oracle, SQL Server, or even SQLite. That's how I did it. I started with SQL Server, and the rest is easier to adapt.

Proven Reliability Over Decades

SQL databases have decades of battle-testing in mission-critical systems. Banks, hospitals, airlines — they all rely on it because it just works under heavy load. You can find tons of tooling, documentation, and community support. Google it, and you'll see a gigantic library of resources.

Security and Access Control Built-in

SQL has built-in security features. For example, you allow read-only access for analysts, then full write access for admins. While it's built into the language, tools exist to make it even easier. This way, you keep data safe and follow compliance rules like GDPR or HIPAA.

Popular SQL Databases

These are the big four you'll run into a lot:

  • MySQL – this is open source under the stewardship of Oracle. Many web applications use MySQL. I'm writing this article in WordPress, which uses MySQL.
  • PostgreSQL – also open source, and developers' top choice, according to StackOverflow. Also, my choice today.
  • Microsoft SQL Server – Microsoft's relational database. This one takes me back to 1999. Still the easiest to use in my opinion.
  • Oracle – this one has been around even before my school days. It's very stable, but commands a high price. Though there's a free option in Oracle Cloud.

I've worked with all four, and honestly, they're like different brands of cars. There are some differences, but they all get the job done. If you've worked with Android apps or need offline data storage, the popular one is SQLite. It's very simple if you don't want a full-blown SQL engine, like the big 4.

Where SQL is Best For

SQL is the go-to for stuff where accuracy is life or death. Think financial systems, ERP, and classic business apps. This is it if you don't want someone's paycheck disappearing because of a bad query. Or, a credit card payment that went nowhere.

What is NoSQL?

NoSQL means "Not Only SQL.", which is a group of databases made to store and handle large volumes of data in flexible formats. You can find key-value, document, wide-column, and graph as the most common data models. Semi-structured and unstructured data sit just right in NoSQL without a rigid schema.

When things get so big, you just add more servers and distribute the data instead of upgrading one machine.

The 4 Main Types of NoSQL Databases

There's no "one size fits all" here. NoSQL comes in four main flavors:

Document Stores

Document Stores store data like JSON documents. MongoDB uses Document Stores. This is good when your data is semi-structured, nested, or quickly evolving. Here's a sample of what it may look like:

{
    "_id": "user_001",
    "username": "edwinOptimizer",
    "email": "edwin@example.com",
    "joined": { "$date": "2025-01-15T10:00:00Z" },
    "profile": {
        "bio": "Tactical optimizer. Starfleet strategist.",
        "avatar_url": "https://cdn.example.com/avatars/user_001.png",
        "location": "Manila, PH"
    },
    "preferences": { "theme": "dark", "notifications": { "email": true, "sms": false } },
    "followers": 1287,
    "following": 342
}

Above is a user profile sample for a social media app. Each user can have different fields. Some may have a Twitch account, others a blog.

Key-Value Stores

This one is the simplest. It stores a key and its value. Good for blazing fast lookups. Redis is a known player for this type of NoSQL. Here's a sample:

SET session:abc123 '{"user_id": "user_001", "username": "edwinOptimizer", "login_time": "2025-09-17T18:45:00Z", "theme": "dark"}'
EXPIRE session:abc123 3600

The above stores a user login. One of the keys there is "user_id" and the value is "user_001".

Wide-Column Stores

A Wide-column store is a NoSQL database that stores data by columns instead of rows. This is good for high-volume, write-heavy workloads with scalable, fast reads. You can think of time series data, IoT telemetry, or messaging platforms. Cassandra is a well-known wide-column store by developers.

Below is a Cassandra example using CQL (Cassandra Query Language):

CREATE TABLE messages (
    conversation_id UUID,
    message_timestamp TIMESTAMP,
    sender_id TEXT,
    recipient_id TEXT,
    message_body TEXT,
    PRIMARY KEY (conversation_id, message_timestamp)
) WITH CLUSTERING ORDER BY (message_timestamp DESC);

And here's a sample messaging data:

{
    "conversation_id": "a1b2c3d4-e5f6-7890-abcd-1234567890ef",
    "message_timestamp": "2025-09-17T18:45:00Z",
    "sender_id": "user_001",
    "recipient_id": "user_042",
    "message_body": "Just unlocked Drydock G in STFC. Time to mine like a Ferengi!"
}

If you're like me, you thought of SQL, but it's not. It's CQL.

Graph Databases

Graph databases are built for connected data, so instead of rows and columns, you get nodes, relationships, and properties. Neo4j is a known example of a graph database. You can think of social networks (friends of friends) and recommendations (people who bought this also bought….) as use cases.

Here's a sample of what it may look like. Let's start with the nodes:

(:Officer { name: "James T. Kirk", faction: "Federation", role: "Captain", ability: "Inspiring Presence" })
(:Officer { name: "Spock", faction: "Federation", role: "Science Officer", ability: "Logical Precision" })
(:Officer { name: "Leonard McCoy", faction: "Federation", role: "Medical Officer", ability: "Healing Hands" })
(:Officer { name: "Khan", faction: "Augment", role: "Command", ability: "Wrath of Khan" })
(:Officer { name: "Gorkon", faction: "Klingon", role: "Captain", ability: "Honor Bound" })

And here are their sample relationships:

(:Officer {name: "James T. Kirk"})-[:SYNERGIZES_WITH]->(:Officer {name: "Spock"})
(:Officer {name: "Spock"})-[:SYNERGIZES_WITH]->(:Officer {name: "Leonard McCoy"})

Why NoSQL Attracts Developers Like You

Why do developers love NoSQL? Think of the pluses this can give you:

It's Like a Rubberband – Flexible

One of the biggest reasons developers jump to NoSQL? No rigid schema. It's flexible. SQL limits you with a schema. And when you want to change something? Downtime. Migration. Painful.

NoSQL frees you from that. With dynamic schemas, you can add fields anytime without a major redesign. Need a new property for just some records? Go ahead — no schema police stopping you.

Solves the Impedance Mismatch Problem

This is the part that attracted me at first. You can relate to me if you've ever worked with an object-oriented language like C# or Java.

Your code uses objects. SQL uses rows and columns. Mapping between the two? Head shakes, deep sigh. Then you code for hours, mapping data to objects. Or, use ORM tools without knowing what's under the hood.

Document stores like MongoDB sidestep the impedance mismatch. Since it stores data as JSON-like documents, it closely resembles the structure of objects in your code. That means less mapping, less boilerplate, and more natural data handling.

Horizontal Scaling for Crazy Traffic

Black Friday is a gold rush for sellers. Money just keeps pouring in. Must be crazy stressful for your SQL database. So, you scale vertically by adding more RAM and CPU. But what happens when you max out?

NoSQL scales horizontally. You add more servers, then spread the data. So if you start the day with another million updates? Just add more nodes and that's it — instant scale.

Do you get it now why streaming platforms, gaming backends, and social media apps add NoSQL to their stack?

Handles Unstructured and Semi-Structured Data

What sort of data are we dealing with today? Think of user activity streams, chat messages, and sensor logs. They contain text, pictures, videos, links, whatever. – all mixed together. Unstructured or semi-structured, as we formally know it.

This stuff won't fit neatly into rows and columns. You can force it in SQL, yes, but it won't be a happy ending. NoSQL shines in this chaotic format, especially document stores and key-value stores. And at high speed. You can dump data as-is, query it flexibly, and let it evolve. You don't need a perfect schema upfront.

Built for Global Distribution

Modern apps backed by NoSQL are global from day one. SQL replication works, yes, but it's usually complex and finicky across regions.

Many NoSQL databases are built for distributed setups:

  • Data is split into smaller chunks called shards, and it distributes those shards automatically across regions.
  • Latency is a problem between the user and the nearest replica. Queries hit the closest replica for low latency.
  • Eventual consistency keeps everything in sync behind the scenes.

Think Cassandra or DynamoDB for apps that need global reach.

Trade-off: The CAP Theorem Reality Check

CAP stands for

  • Consistency – All clients see the same latest data,
  • Availability – All requests get a response, and
  • Partition tolerance – means operational despite network failures.

Only two of these are guaranteed when network failures happen.

CAP Theorem

That's the catch. NoSQL often sacrifices strict consistency, so reads and writes are fast, and the database is highly available. So, instead of ACID compliance, it's BASE (Basically Available, Soft state, Eventual consistency).

This means you might read slightly old data in exchange for higher availability and speed. For many modern apps — like analytics dashboards or social feeds — that's an okay trade.

This makes NoSQL good for real-time apps, IoT, and streaming data where speed matters most.

Note: Some NoSQL databases have some ACID-ish properties.

SQL vs NoSQL Side-by-Side

Here's a quick snapshot so you don't get lost in choosing your next database:

Feature SQL (Relational) NoSQL (Non-relational)
Schema Fixed, set in stone Flexible, changes on the fly
Scaling Vertical — beef up one server Horizontal — spread across many servers
Query Language SQL, standard and predictable Depends on the DB, some SQL-like, some custom
Transactions ACID — rock-solid reliability BASE — Basically Available, Soft state, Eventual consistency
Data Model Tables, rows, columns Documents, key-value, graphs, wide-columns
Community Huge, well-established Growing, varies by database type
Cost & Resources Higher upfront design effort Easier start, but can grow complex

Think of this as a cheat sheet, not a scoreboard.

The "best" one depends on your project, your team, and your future plans.

A Word for Decision-Makers:

Choosing a cheaper database platform can be attractive. But cheaper can cost more in the long run. Does your team struggle with using it? What happens if it doesn't scale well? Can paying more upfront save time and costs?

Think about these very well.

Why This Debate Still Matters

You know what's funny? Every few years, somebody declares, "SQL is dead!" And then… SQL comes back swinging like Rocky in round twelve – it ranks third in the 2025 StackOverflow Developer Survey on programming languages.

So what?

You can't take your database decisions lightly. Years later, it can be a nightmare – or not.

So yes, the SQL vs NoSQL debate is still worth having — especially now.

A Quick Trip Through History

Back in the '70s, SQL showed up, and structured data became a thing. We had reliable transactions. Everything is locked down tight. It was good.

Then, somewhere before the pandemic, big data became a thing. We're flooded with social media feeds, IoT sensors, real-time analytics. SQL started feeling… slow and rigid.

Then, enter NoSQL – flexible, fast, perfect for scale. It took off just in time when some companies were swimming in unstructured data. And so, the debate began.

But guess what? SQL is still here. It adapted. Now, in 2025, SQL is still the backend for most systems. Hiring companies require it. Meanwhile, NoSQL owns very specific niches — and hybrids are the new thing.

Modern Trend: The SQL + NoSQL Hybrid

Here's the cool part: You don't have to choose just one anymore.

For example, PostgreSQL gave us JSONB columns. It lets you store and query JSON data in the same relational database. So, semi-structured stuff? Check — while still rocking classic SQL features like ACID transactions and joins. It's the best of SQL and NoSQL, right inside one database. This is the one I mentioned in the introduction. My next choice – easier to adapt with my SQL skills.

But it's not just SQL adapting.

Cassandra added CQL for SQL-like querying. You can write queries that feel almost familiar if you come from the SQL side. So, this can be my other choice depending on project needs.

The mix is best illustrated in the Venn diagram below:

SQL vs NoSQL Hybrid

Most companies pick one primary DB — let's say, Postgres for structured + semi-structured, or MongoDB for flexible, high-volume data. Using both is possible but adds complexity and cost, so it's usually for big apps with dedicated ops teams.

This means the old black-and-white lines are gone. Instead of "SQL vs NoSQL," the game today is "what mix fits our needs best?"

A Word for Decision-Makers: Picking a database for your team? It's a strategic business decision. The impact can be years. Don't be fooled by marketing hype. Look at your team's skills, current infrastructure, and how painful maintenance will be three years down the road. Because the truth? A database isn't just where your data lives. It's where your future headaches live too.

Use Cases: SQL vs NoSQL vs Hybrid

Alright, let's get practical. You've heard the theory — schemas, ACID, BASE, all that. But when can you use each?

Let's break it down.

SQL vs NoSQL Use Cases

SQL Use Cases

When you need clean data, SQL is a wise choice. You can use SQL for:

  • Banking & financial systems – Nobody wants their balance "eventually consistent."
  • Inventory & supply chain – One missing part number can mess up an entire order.
  • ERP and accounting systems – Accuracy over speed, always.
  • Anywhere strict data integrity matters – Think government records, healthcare, compliance-heavy industries.

So, if a missing 0.0001 means big trouble, go for SQL.

NoSQL Use Cases

Here's where things get fast and loose. When data moves fast or changes shape a lot, use NoSQL. Check them out below:

  • Real-time chat or messaging apps – Messages flying in every direction, no time to wait for strict rules.
  • IoT data collection – Billions of little devices always reporting in.
  • Gaming leaderboards – Instant updates as thousands of players score points.
  • Product catalogs with evolving attributes – Today it's size and color, tomorrow it's AI-powered holograms.

NoSQL keeps up without nagging you for "proper structure."

Hybrid Use Cases (Best of Both)

Mix it up for most modern systems. Use SQL for the parts with strict rules, but NoSQL for the flexible, fast-changing stuff.

  • E-commerce platforms – SQL handles anything about money, like customer accounts and purchases. But NoSQL or JSONB in PostgreSQL manages the messy product data that changes daily.
  • Analytics dashboards – Combine relational data (sales, users) with streaming data (real-time clicks, IoT feeds).
  • Online gaming – Rigid schema for in-game, credit card purchases. But NoSQL or JSONB for the rest of the game's data.

It's like using a pickup truck and a sports car — it depends on what you need to do.

A Word for Decision Makers: Don't just think about today's problem. Think about the monster this system might become five years from now. If you rush the decision, you might box yourself in. Choose a strategy that lets you adapt when your data — and your business — get unpredictable.

Common Mistakes When Choosing a Database

Choosing a database isn't like picking a new phone. If you make a mistake, you'll feel it for years.

Here's where teams trip up — and how you can dodge them.

1. Choosing NoSQL Just Because It's "Cool"

NoSQL is like that flashy new sports car. It looks fast, and sounds fast. But if you're hauling bricks every day, you'll hate it.

Some teams jump to MongoDB or Cassandra just because everyone's talking about them. Then six months later, they're scratching their heads, fighting to enforce rules that a SQL database would've easily handled.

So, choose the database for the problem, not for the hype.

2. Over-Normalizing SQL

SQL folks love clean, normalized data. I do.

But too much normalization? You'll be looking for trouble. That means 20 table joins or more, slow queries, and angry users.

So, don't go overboard with normalization. A third normal form may be enough.

3. Ignoring Scaling Until It's Too Late

At first, your database might take it easy with a moderate dataset. Then one day… Traffic spikes, and reports take forever. And the support tickets? You don't want to count them.

The problem? None from your team thought about scaling from the beginning.

With relational databases, you beef up the same server. But with NoSQL, you add more servers. Check the comparison below:

Vertical vs Horizontal Scaling

If you don't plan for growth early, you'll be in the hot seat when things blow up.

4. Leaving Out Key People in the Decision

Choosing a database isn't just a dev problem. Budgets, timelines, and business strategy – they're all affected.

Developers might only think more about code but not costs. Yet, managers might only pick the cheapest option. So, get both sides in the room. Developers and managers should decide together.

Conclusion

Here's the thing — there's no universal winner here. SQL isn't "better." And so is NoSQL.

It depends on the problem you're solving.

The real magic happens when devs and decision-makers work together. Devs bring the technical know-how. And managers bring the business vision. When you talk early and often, you get a database strategy that's fast, cost-effective, and future-proof.

So, don't just pick a database. Pick the right one — for your problem, your team, your growth.

F.A.Q. for SQL vs. NoSQL

What is the main difference between SQL and NoSQL?

SQL uses structured tables and strict rules. NoSQL is flexible, handling unstructured or semi-structured data with fewer constraints.

Is SQL or NoSQL faster?

It depends. SQL shines in complex queries and transactions. NoSQL wins when handling massive, fast-changing datasets.

Is NoSQL replacing SQL?

No. They coexist. SQL handles structured, reliable data. NoSQL tackles big, messy, high-speed data.

Which is more scalable, SQL or NoSQL?

NoSQL is easier to scale horizontally across many servers. SQL usually scales vertically by upgrading hardware.

Simple example of when to use SQL vs. NoSQL?

Banking app? SQL for strict rules, while NoSQL for real-time chat.